v11.1.3476 (build: Dec 14 2025)
Введение
-
Структура комплекса
Простой случай (один зал и один сервер)
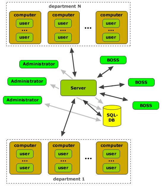
Несколько залов и один сервер
Сложный случай (несколько залов и несколько серверов)
Работа в терминальных сессиях
+
Установка комплекса
+
Удаление комплекса
+
Обновление комплекса
+
Глобальные настройки
+
Прочее
+
Интерфейс и отчеты
+
Вопросы и ответы (FAQ)
+
Техподдержка
+
Ваш отзыв
+
Продление и дозакупка лицензий
Несколько залов и один сервер
©
СТАХАНОВЕЦ